BPM 12c Migration – A Deep Dive into a Simple 10g Process Migration by Aaron Dolan
April 12, 2017 Leave a comment
Since Oracle BPM 12c was released this summer, many of our legacy BPM 10g customers have begun to ask what to expect from the migration path. As my colleague Suyash Khot discussed in his article Oracle BPM 12c Migration – A Hand of Friendship to Oracle BPM 10g, Oracle has luckily given us a migration utility to kick-start the process of moving code from Oracle BPM 10g to Oracle BPM 12c. While this utility is incredibly valuable and indeed very easy to use, it is well worth discussing the advantages and challenges this conversion presents us with.
This is the first in a series of articles where I’ll explore how various 10g coding patterns are translated into 12c and how we might overcome some of the issues this presents us with. While in many cases the conversion is clean and maintenance-free, in other cases there is work to be done and issues to be on the lookout for.
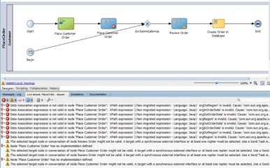
In preparation for this article, I created a very simple, happy path Order Entry process in Oracle BPM 10g:
You’ll notice that this consists of the “Place Customer Order” Global Creation Activity that calls the “PlaceCustomerOrderSF” screenflow: Read the complete article here.
For regular information on Oracle SOA Suite become a member in the SOA & BPM Partner Community for registration please visit www.oracle.com/goto/emea/soa (OPN account required) If you need support with your account please contact the Oracle Partner Business Center.
Blog
Twitter
LinkedIn
Facebook
Wiki
Technorati Tags: SOA Community,Oracle SOA,Oracle BPM,OPN,Jürgen Kress
